2024
06-22
06-22
往期我们学习过一个表达趋势折线图+模块热图+GO富集注释的组合类图表绘制,详情可戳:《炫一个模块热图+GO功能富集组合图展示空间功能特征!》 ,后期图表美化主要使用AI完成,如下图。这两天看到另一个比较有意思的R包ClusterGVis,可以同时完成聚类+富集,并生成发表级的组合图表,效果如下。非常方便省事,适合懒人。下面就来学习一番!#相关R包下载与载入:devtools::install_gi... 阅 读 全 部 >
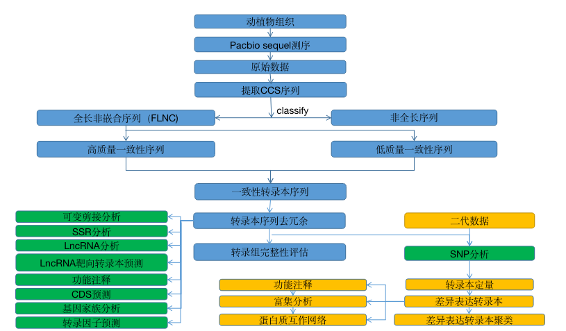
全长转录组研究是理解生物机体功能的一个重要途径。传统二代转录组测序无法直接获得单个RNA分子由5ˊ到3ˊ的全部序列。基于PacBio三代测序平台的转录组研究,无需打断,直接读取反转录的全长cDNA,能够有效的获取高质量的单个RNA分子的全部序列,准确辨别二代测序无法识别的同源异构体(isoform)、同源基因、超家族基因或等位基因表达的转录本。 分析内容 结...阅读全文... 阅 读 全 部 >
经典功能富集分析可戳:《KEGG富集分析及可视化,一把子拿捏!》 《GO富集分析及可视化,一把子拿捏!》通过KEGG、GO等经典富集分析,我们能够了解到阈值筛选出的差异基因参与的通路和具备的功能,以及哪些功能/通路对表型变化是可能起主导作用的。但在经典富集分析中,我们无法得知某条通路下差异基因的总体变化趋势,即富集到同一通路下的基因既又上调也有下调,那么这条通路的表现形式到底是被激...阅读全文&... 阅 读 全 部 >
为什么pathway富集分析结果没有我感兴趣的通路?GO和KEGG富集分析使用差异基因(上调基因,下调基因,或者上下调合起来的基因)作为输入,使用超几何分布等算法计算显著富集的GO term或者通路,然而,在实际数据处理中,这种使用p值和fold change进行一刀切获得差异基因,然后进行富集分析的分析方法,往往富集不到我们感兴趣的结果。这时,可以试试基因集富集分析(Gene set ...阅读... 阅 读 全 部 >
作者:作图丫背景介绍通常我们进行功能富集分析,对基因集进行功能注释的时候,往往会得到大量显著富集的功能,今天小编给大家介绍的simplifyEnrichment包,就可以通过binary cut的方法,将GOSemSim得到的GO相似度矩阵进行划分,从而将GO划分为几个类,通过注释就可以知道每个类对应的功能是什么。R包安装###通过github安装simplifyEnrichment...阅读全文... 阅 读 全 部 >
生信圈
欢迎您支持我的公众号
点击此处可关闭