2025
07-02
07-02
NAT网关实现跨网段访问与设备统一管理
在某大型汽车制造工厂中,随着生产线的不断升级和设备的增加,工厂网络面临着日益复杂的挑战。近期,工厂在引入一批新的自动化生产设备时,发现新设备与现有设备中存在IP地址冲突的问题。这些新增的CNC机床在出厂时预设了固定的IP地址,更改成本较高,工期也较长,亟待高效可靠的解决方案。物通博联推出的NAT网关适用于生产网络对PLC、HMI、CNC、DCS、MES等网络通讯和数据采集,兼有跨网...阅读全文&... 阅 读 全 部 >
简单地说端口映射、nat、内网穿透都是一个意思,同样的目的是解决跨网问题,同样涉及网络地址转换,如果要将内网服务器发布外网访问,就会用到其中一种方式。细致地说,端口映射、nat、内网穿透又有所区别,端口映射的英文名就是nat,即端口映射与nat是同义词,泛指一个地址端口转换成另一个地址端口,不限内外网地址。内网的一台电脑要上因特网对外开放服务或接收数据,就需要端口映射。端...阅读全文>&g...
下午好,我的网工朋友。今天聊聊NAT。NAT技术使得一个私有IP地址网络可以通过合法的公网IP连接到公网,同时将内部网络的IP地址隐藏起来不被外界发现,对内部网络设备起到保护的作用;同时,它还帮助网络可以超越地址的限制,合理地安排网络中的公有IP地址和私有IP地址的使用。今天就给你上一份NAT重点。今日文章阅读福利:《 NAT类型测试小工具NatT...阅读全文>>...
在网络通信过程中,很多时候需要通过公网(Internet)通信,双方都需要通过公网可以识别的马甲进行识别和通信,由于“产能”不足,可用马甲越来越少。尽管IPv6可以从根本上解决IPv4地址数量不足的问题,但当前众多网络设备和网络应用大多是基于IPv4的。为了在有限的资源下保证双方正常通信,随之引入了NAT地址转换技术,利用公共马甲(公网IP地址)进行通信,从而缓解马甲库存不足的问题。01什么是NA...
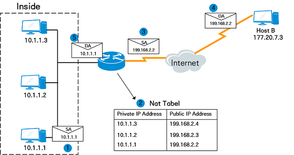
引言在网络技术日新月异的今天,设备连网需求如井喷般增长。网际网协议第4版(IPv4)虽搭建起网络互连的基础框架,但面对海量设备接入,其有限的地址资源正逐渐走向枯竭。为化解这一危机,私有IP地址和NAT技术顺势而生。NAT 路由器作为NAT技术的关键践行者,通过实现私有与公共IP地址的转换,解决了不同子网间跨网段通讯难题,保障设备间的顺畅通信。背景网际网协议第4版,即IPv4定义...阅读全文>...